Zum Hauptinhalt springen Zur Suche springen Zur Hauptnavigation springen
Menü

BaSYS Schulung Kanalzustand - online - 03.02.2026

Fortgeschrittenen-Schulung: Lernen Sie mit Kanaldaten Bewertungen des Kanalnetztes vorzunehmen. Verwaltung leicht gemacht!

Beschreibung

Zielgruppe:

Anwender, die sich mit dem Import und Export von Kanaldaten und der Bewertung des Kanalnetztes beschäftigen.

Voraussetzung:

Schulung BaSYS Grundsystem

empfohlen die Teilnahme von BaSYS Kanalkataster

Inhalte:

  • Verwaltung der Regelwerksbibliotheken
  • Sichtung und Verwaltung der Kanalinspektionsdaten in der KanDATA
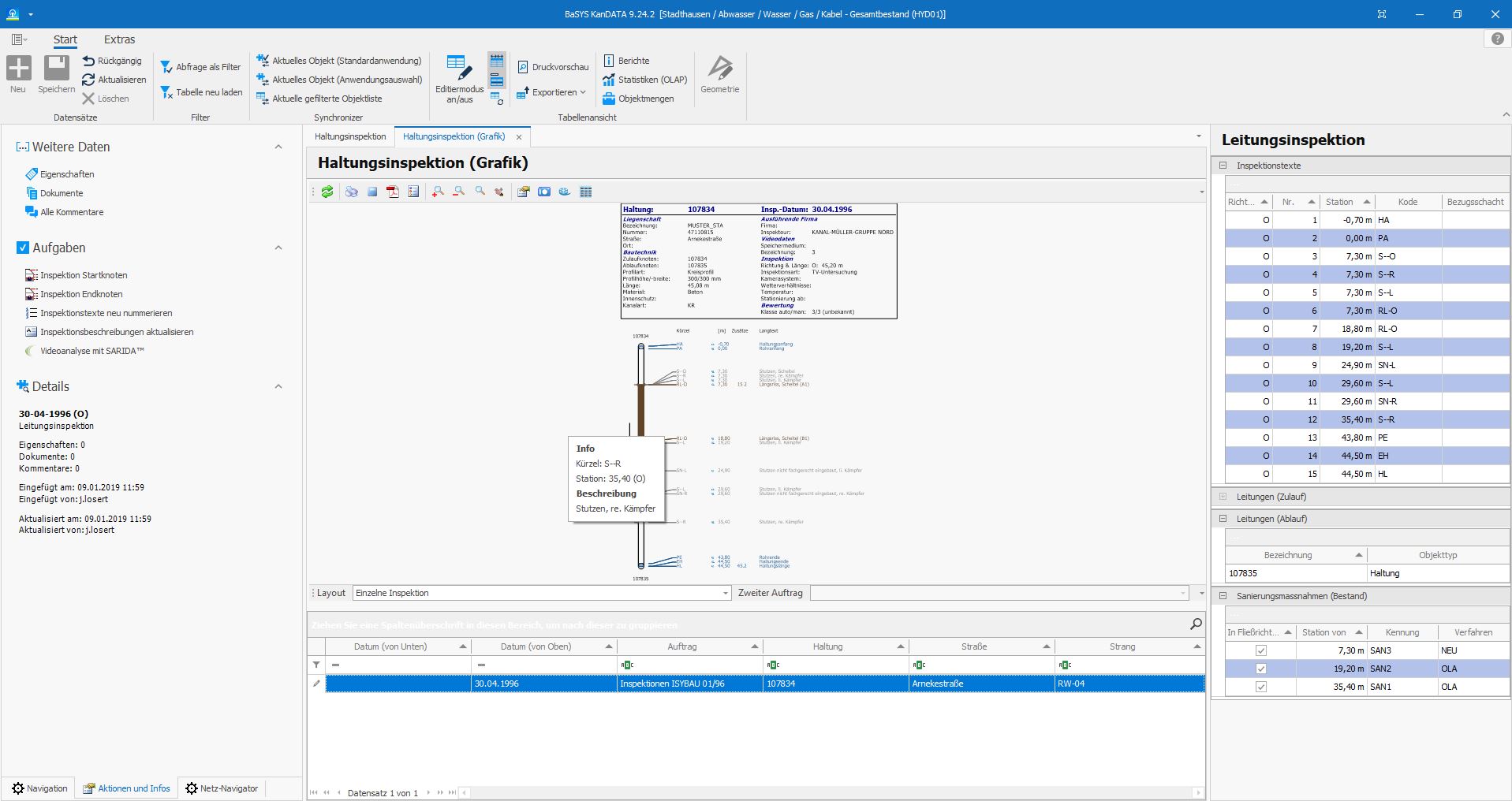
  • Inspektionsgraphik
  • ISYBAU Import/Export
  • Zustandsbewertungen inkl. Darstellung
  • Automatisiertes Erstellen von Anschlussleitungen
  • Berichte und Druckausgaben

Zeiten von 09:00 Uhr - 16:00 Uhr

Die Teilnahmebedingungen finden Sie hier

Dozent/Dozenten: Simone Düvel
Typ: Sammelschulung online
Tagungsort: online
Produkt / Themen: BaSYS_Netzinformation
Geschäftsbereich: Netzinformationen
Die Zielgruppe: Fortgeschrittene
Dauer: 1 Tag

Bewertungen 0

0 von 0 Bewertungen

Durchschnittliche Bewertung von 0 von 5 Sternen

Bewerten Sie dieses Produkt!

Teilen Sie Ihre Erfahrungen mit anderen Kunden.